АКЖ катары иштөөдөн мурун талап кылынган процедуралар

Жалпы процесс

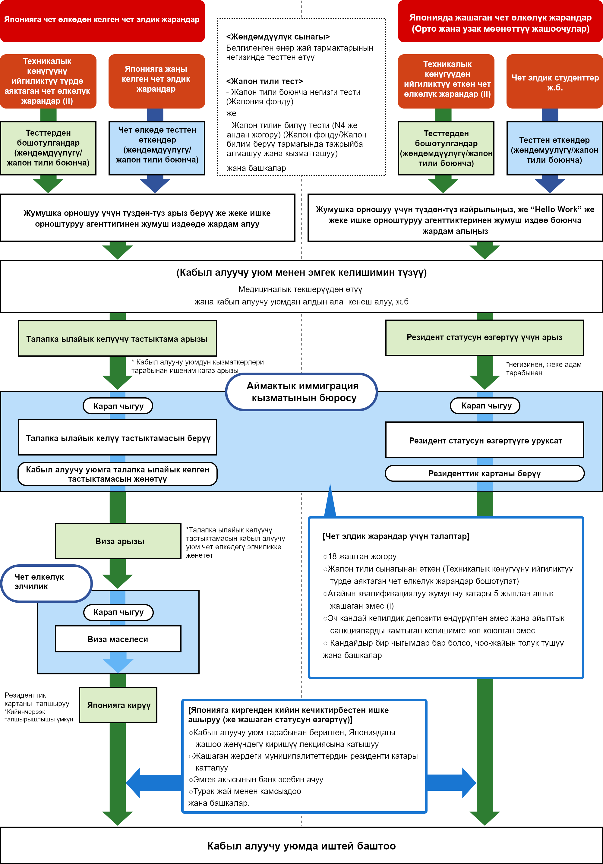
Японияда АКЖ катары иштөөнүн жалпы процесси төмөнкүдөй.(төмөнкү блок-схема АКЖ(ⅰ)-дин түшүндүрмөсү болуп саналат.)Бирок, жол-жоболор өлкөгө жараша бир аз айырмаланарын жана кээ бир өлкөлөрдүн өздөрүнүн ички процедуралары бар экенин эске алыңыз (чоо-жайын билүү үчүн Япониянын элчилигине же өз өлкөңүздөгү чет өлкөлүк жумушчуларды жөнөтүү органына кайрылыңыз).

Япониянын ичинде

Байланыш маалымат Кыргыз Республикасынын Япониядагы Элчилиги
Шилтеме https://mfa.gov.kg/ru/embassies/embassy?id=19
Дареги Токио шаары, Минато-ку, 1-5-7 Мита 108-0073
Телефон номери 03-6453-8277
Электрондук почтасы kgembassy.jp@mfa.gov.kg
Колдонула турган тилдер Кыргыз тили,Орус тили,Жапон тили,Англис тили

Кыргызстан

Байланыш маалымат Кыргыз Республикасынын
Эмгек, социалдык камсыздоо жана миграция министрлиги
Жарандарды чет өлкөдө ишке орноштуруу борбору
Дареги 720010, Кыргыз Республикасы, Бишкек шаары, Токтогул көчөсү, 237
Телефон номери +996 312 65 02 64
Электрондук почтасы borbor@migrant.kg
Колдонула турган тилдер Кыргыз тили,Орус тили,Англис тили
Алгач, чет өлкөлүк жарандарга коюлган талаптар төмөнкүдөй: 18 жаштан жогору болуп, кесиптик жөндөмдүүлүк жана жапон тили боюнча сынактарынан өтүшү керек (Техникалык практика программасынын 2-этабын канааттандырарлык аяктаган чет өлкөлүктөр бул сынактардан бошотулат) жана белгиленген кесиптик жумушчу макамы менен өлкөдө 5 жылдан ашуун турбашы керек. Ошондой эле, депозиттик акчаны албай, айып санкциялары каралган келишимге кол койбошу керек. Ал эми кандайдыр бир төлөмдөр же чыгымдар өз мойнуна алынышы керек болсо, алардын мазмуну жана жоопкерчилиги толук түшүндүрүлгөн болушу зарыл.
									Жапонияда белгиленген кесиптик жумушчу катары иштөө тартиби төмөнкүдөй. Чет өлкөлүк жарандар адегенде чет өлкөдө кесиптик жөндөмдүүлүк жана жапон тили боюнча сынактардан өтүшөт (Техникалык практика программасынын 2-этабын ийгиликтүү аяктаган адамдар бул сынактардан бошотулат). Андан соң, түз эле жумушка тапшыруу же жеке жумушка орноштуруу агенттиктеринин жардамы аркылуу жумуш издеп, кабыл алуучу уюм менен эмгек келишимин түзүшөт. Кийинки этапта кабыл алуучу уюмдун кызматкери тарабынан ыйгарым укуктуу өкүл катары Жапониянын аймактык иммиграция кызматына Жапонияга кирүү үчүн зарыл болгон жарактуу макамга ээ экендиги жөнүндө күбөлүккө арыз берилет. Бул күбөлүк даяр болгондо, ал кабыл алуучу уюмга жөнөтүлөт. Андан соң, чет өлкөдөгү Жапония элчилигине же консулдугуна ошол күбөлүктү тапшырып, визага арыз бересиз. Виза берилгенден кийин, сиз Жапонияга кирип, кабыл алуучу уюмда расмий түрдө иштей баштайсыз.
Алгач, чет өлкөлүк жарандарга коюлган талаптар төмөнкүдөй: 18 жаштан жогору болуп, кесиптик жөндөмдүүлүк жана жапон тили боюнча сынактарынан өтүшү керек (Техникалык практика программасынын 2-этабын канааттандырарлык аяктаган чет өлкөлүктөр бул сынактардан бошотулат) жана белгиленген кесиптик жумушчу макамы менен өлкөдө 5 жылдан ашуун турбашы керек. Ошондой эле, депозиттик акчаны албай, айып санкциялары каралган келишимге кол койбошу керек. Ал эми кандайдыр бир төлөмдөр же чыгымдар өз мойнуна алынышы керек болсо, алардын мазмуну жана жоопкерчилиги толук түшүндүрүлгөн болушу зарыл.
									Жапонияда белгиленген кесиптик жумушчу катары иштөө тартиби төмөнкүдөй. Чет өлкөлүк жарандар адегенде чет өлкөдө кесиптик жөндөмдүүлүк жана жапон тили боюнча сынактардан өтүшөт (Техникалык практика программасынын 2-этабын ийгиликтүү аяктаган адамдар бул сынактардан бошотулат). Андан соң, түз эле жумушка тапшыруу же жеке жумушка орноштуруу агенттиктеринин жардамы аркылуу жумуш издеп, кабыл алуучу уюм менен эмгек келишимин түзүшөт. Кийинки этапта кабыл алуучу уюмдун кызматкери тарабынан ыйгарым укуктуу өкүл катары Жапониянын аймактык иммиграция кызматына Жапонияга кирүү үчүн зарыл болгон жарактуу макамга ээ экендиги жөнүндө күбөлүккө арыз берилет. Бул күбөлүк даяр болгондо, ал кабыл алуучу уюмга жөнөтүлөт. Андан соң, чет өлкөдөгү Жапония элчилигине же консулдугуна ошол күбөлүктү тапшырып, визага арыз бересиз. Виза берилгенден кийин, сиз Жапонияга кирип, кабыл алуучу уюмда расмий түрдө иштей баштайсыз.
  • ※1Белгиленген өнөр жай тармактарынын негизинде тесттен өтүү
  • ※2 - Жапон тили боюнча негизги тести (Жапония фонду)
    - Жапон тилин билүү тести (N4 же андан жогору) (Жапон фонду/Жапон билим берүү тармагында тажрыйба алмашуу жана кызматташуу)
  • ※3 ◯ 18 жаштан жогору
    ◯ Жапон тили сынагынан өткөн (Техникалык көнүгүүнү ийгиликтүү түрдө аяктаган чет өлкөлүк жарандар бошотулат)
    ◯ Атайын квалификациялуу жумушчу катары 5 жылдан ашык жашаган эмес (i)
    ◯ Эч кандай кепилдик депозити өндүрүлгөн эмес жана айыптык санкцияларды камтыган келишимге кол коюлган эмес
    ◯ Кандайдыр бир чыгымдар бар болсо, чоо-жайын толук түшүү
    жана башкалар
  • ※4 ◯ Кабыл алуучу уюм тарабынан берилген, Япониядагы жашоо жөнүндөгү киришүү лекциясына катышуу
    ◯ Жашаган жердеги муниципалитеттердин резиденти катары катталуу
    ◯ Эмгек акысынын банк эсебин ачуу
    ◯ Турак-жай менен камсыздоо
    жана башкалар

Сынак жөнүндө

①Жапон тилин билүү деңгээлин аныктоо үчүн тест( АКЖ (ⅰ)гана)

“ Атайын квалификациялуу жумушчунун (ⅰ)” статусун алуу үчүн, “Жапон тили боюнча негизги тесттен (JFT-Basic)” өтүү же "Жапон тилин билүү тестинин (JLPT)” N4 сертификатын алуу зарыл. JFT-Basic жана JLPT экөө тең Япониянын өзүндо жана башка өлкөлөрдө да жүргүзүлөт. (АКЖ(ⅱ) үчүн талап кылынбайт)

* Медайымдык кам көрүү ишинде иштөөнү каалагандар, "Медайымдык кам көрүү учун жапон тилинин сынагынан" өтүшү керек.

②Жөндөмдүүлүгүн аныктоочу сынактар

Резиденттин "Атайын квалификациялуу жумушчу" статусун алуу үчүн, Япониянын ичинде жана башка өлкөлөрдө жүргүзүлгөн ар бир тармак үчүн квалификациялык сынактарды тапшыруу зарыл.

Учурда Японияда иштеп жаткан атайын квалификациялуу жумушчулар менен танышуу

"Атайын Квалификациялуу” чет элдик адам ресурстарын кабыл алуунун мыкты мисалдары

Төмөнкү видео 2022-жылдын март айына чейин тартылган. 2024-жылдын апрель айында "Машина тетиктери жана жабдууларды чыгаруу боюнча өнөр жайы", "Өнөр жай продукциясын өндүрүү" болуп өзгөртүлгөн.

Blossom! in Japan.

Төмөнкү видео 2022-жылдын март айына чейин тартылган. 2024-жылдын апрель айынан баштап 16 өнөр жайы кошулган.

  • Play movie in a new window:14 in demand occupations
  • Play movie in a new window:Specified Skilled Workers supported in work & life
  • Play movie in a new window:utilize your skills experience
Page Top